Desenvolvendo Integrações com InterSystems IRIS - Chamada Assíncrona no BP
Projeto 6 – Chamada Assíncrona no BP
Vamos montar nossa próxima integração utilizando o adaptador SOAP Inbound Adapter chamando um BP que vai orquestrar chamadas a dois BOs em modo assíncrono.
Vamos começar criando as mensagens de Request e Response do nosso serviço:
Class ws.credito.msg.Request Extends Ens.Request
{
Property cpf As %String(PATTERN = "1N.N");
}
Class ws.credito.msg.Response Extends Ens.Response
{
Property nome As %String;
Property cpf As %String(PATTERN = "1N.N");
Property autorizado As %Boolean;
Property servico As %String;
Property status As %Boolean;
Property mensagem As %String;
Property sessionId As %Integer;
}
Agora vamos ver o nosso BS, que como mencionado acima usa o SOAP Inbound Adapter:
Class ws.credito.bs.Service Extends EnsLib.SOAP.Service
{
Parameter ADAPTER = "EnsLib.SOAP.InboundAdapter";
Parameter SERVICENAME = "credito";
Method consulta(pInput As ws.credito.msg.Request) As ws.credito.msg.Response [ WebMethod ]
{
Set tSC=..SendRequestSync("bpCredito",pInput,.tResponse)
Quit tResponse
}
}
Vamos agora colocar nosso BS na production. Abra o Painel de Administração e vá para a nossa production de teste. Clique no botão (+) ao lado do nome Services e preencha a tela a seguir com os dados apresentados:

Agora volte a production e clique no nome do nosso BS (ws.credito.bs.Service) e veja a configuração dele. Expanda a área Parâmetros de Conexão e marque a caixa Habilitar Requisições Padrão conforme a tela abaixo:

A seguir clique em Atualizar e nosso BS de teste estará pronto.
Vamos agora ver nosso BO. Desta vez vamos colocar o BO na production duas vezes, com nomes diferentes. Cada BO vai simular a chamada a um serviço de validação de crédito com tempos de retorno diferentes para cada requisição. Abaixo o código do nosso BO:
Class ws.credito.bo.Operation Extends Ens.BusinessOperation [ ProcedureBlock ]
{
Method consulta(pRequest As ws.credito.msg.Request, Output pResponse As ws.credito.msg.Response) As %Library.Status
{
Hang $R(10)+1
Set pResponse=##Class(ws.credito.msg.Response).%New()
Set pResponse.nome="NOME DA PESSOA "_pRequest.cpf
Set pResponse.cpf=pRequest.cpf
Set pResponse.autorizado=0
If pRequest.cpf="11111111111"
{
Set pResponse.nome="PESSOA NUMERO 1"
Set pResponse.autorizado=1
}
If pRequest.cpf="22222222222"
{
Set pResponse.nome="PESSOA NUMERO 2"
Set pResponse.autorizado=1
}
If pRequest.cpf="33333333333"
{
Set pResponse.nome="PESSOA NUMERO 3"
Set pResponse.autorizado=1
Set pResponse.status=1
}
If pRequest.cpf="44444444444"
{
Set pResponse.nome="PESSOA NUMERO 4"
Set pResponse.autorizado=1
Set pResponse.status=1
}
Set pResponse.status=1
Set pResponse.mensagem="OK"
Set pResponse.sessionId=..%SessionId
Quit $$$OK
}
XData MessageMap
{
<MapItems>
<MapItem MessageType="ws.credito.msg.Request">
<Method>consulta</Method>
</MapItem>
</MapItems>
}
}
A linha Hang $R(10)+1 vai definir um tempo de espera entre 1 e 10 segundos para as requisições que o BO for atender. Isso é para simular um tempo de resposta no serviço.
Feito o código do BO vamos coloca-lo na production. Primeiro vamos colocar o BO com o nome de boConsultaCreditoABC. Para isso clique no botão de (+) ao lado do nome Operations na nossa production e preencha a tela conforme abaixo:

Depois repita a operação, agora incluindo o BO boConsultaCreditoXYZ:

Pronto. Temos os nossos dois BOs na production. Agora vamos ver o nosso BP:

O nosso BP tem agora dois BOs que estão sendo chamados sem espera e depois tem um componente SYNC que aguarda o retorno destas chamadas pelo tempo configurado. É importante verificar que nas chamadas dos BOs (componente CALL) temos que marcar a caixa informado que a chamada será ASSÍNCRONA:

Faça o mesmo para o boConsultaCreditoXYZ:

Agora, no nosso componente SYNC vamos dizer que devem ser esperadas as respostas dos nossos BOs e o tempo de espera:

Na caixa Chamadas informamos os nomes dos BOs a aguardar (boConsultaCreditoABC e boConsultaCreditoXYZ) e na caixa Timeout o tempo de espera (5 segundos). Lembre-se: um BP pode chamar outros BPs ou outros BOs.
O código completo do nosso BP está abaixo:
///
Class ws.credito.bp.Process Extends Ens.BusinessProcessBPL [ ClassType = persistent, ProcedureBlock ]
{
/// BPL Definition
XData BPL [ XMLNamespace = "http://www.intersystems.com/bpl" ]
{
<process language='objectscript' request='ws.credito.msg.Request' response='ws.credito.msg.Response' height='2000' width='2000' >
<sequence xend='200' yend='1450' >
<call name='boConsultaCreditoABC' target='boConsultaCreditoABC' async='1' xpos='200' ypos='250' >
<request type='ws.credito.msg.Request' >
<assign property="callrequest" value="request" action="set" languageOverride="" />
</request>
<response type='ws.credito.msg.Response' >
<assign property="response" value="callresponse" action="set" languageOverride="" />
</response>
</call>
<call name='boConsultaCreditoXYZ' target='boConsultaCreditoXYZ' async='1' xpos='200' ypos='350' >
<request type='ws.credito.msg.Request' >
<assign property="callrequest" value="request" action="set" languageOverride="" />
</request>
<response type='ws.credito.msg.Response' >
<assign property="response" value="callresponse" action="set" languageOverride="" />
</response>
</call>
<sync name='Aguarda Operations' calls='boConsultaCreditoABC,boConsultaCreditoXYZ' timeout='5' type='all' xpos='200' ypos='450' />
<if name='Recebeu ABC' condition='$IsObject(syncresponses.GetAt("boConsultaCreditoABC"))' xpos='200' ypos='550' xend='200' yend='1350' >
<true>
<assign name="Atribui response ABC" property="response" value="syncresponses.GetAt("boConsultaCreditoABC")" action="set" languageOverride="" xpos='200' ypos='700' />
<assign name="Atribui servico" property="response.servico" value=""ABC"" action="set" languageOverride="" xpos='200' ypos='800' />
</true>
<false>
<if name='Recebeu XYZ' condition='$IsObject(syncresponses.GetAt("boConsultaCreditoXYZ"))' xpos='470' ypos='700' xend='470' yend='1250' >
<true>
<assign name="Atribui response XYZ" property="response" value="syncresponses.GetAt("boConsultaCreditoXYZ")" action="set" languageOverride="" xpos='470' ypos='850' />
<assign name="Atribui servico" property="response.servico" value=""XYZ"" action="set" languageOverride="" xpos='470' ypos='950' />
</true>
<false>
<assign name="Atribui CPF" property="response.cpf" value="request.cpf" action="set" languageOverride="" xpos='740' ypos='850' />
<assign name="Atribui status Erro" property="response.status" value="0" action="set" languageOverride="" xpos='740' ypos='950' />
<assign name="Atribui msg Erro" property="response.mensagem" value=""Sem resposta do serviço"" action="set" languageOverride="" xpos='740' ypos='1050' />
<assign name="Atribui SessionID" property="response.sessionId" value="..%Process.%SessionId" action="set" languageOverride="" xpos='740' ypos='1150' />
</false>
</if>
</false>
</if>
</sequence>
</process>
}
Storage Default
{
<Type>%Storage.Persistent</Type>
}
}
Com nossos componentes na production clique na bola verde ao lado de bpCredito e veja as ligações dos componentes:

Vamos visualizar o WSDL do nosso serviço. Para isso abra o navegador e vá para o endereço http://localhost/iris_iss/csp/integra/ws.credito.bs.Service.cls?WSDL=1 (troque íris_iss pelo nome da sua configuração IRIS e integra pelo namespace onde você está colocando seu código). Você verá uma tela assim:

Abra então o SoapUI e importe o WSDL. Vá em File->New SOAP Project e na janela que será apresentada coloque o endereço do WSDL na caixa Initial WSDL e a seguir clique em OK:

Project Name será preenchido automaticamente. Após o OK será disponibilizada a interface de teste do serviço:

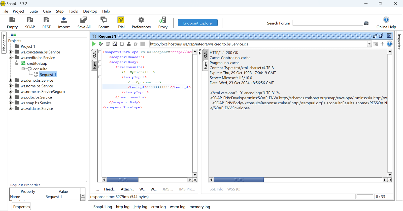
Substitua o ? no XML pelo valor do CPF a consultar. Veja no BO as opções possíveis para respostas válidas. Por exemplo, 11111111111:

Veja que recebemos um XML com a resposta do serviço, informando qual BO atendeu nossa chamada:
<?xml version="1.0" encoding="UTF-8" ?>
<SOAP-ENV:Envelope xmlns:SOAP-ENV='http://schemas.xmlsoap.org/soap/envelope/' xmlns:xsi='http://www.w3.org/2001/XMLSchema-instance' xmlns:s='http://www.w3.org/2001/XMLSchema'>
<SOAP-ENV:Body><consultaResponse xmlns="http://tempuri.org"><consultaResult><nome>PESSOA NUMERO 1</nome><cpf>11111111111</cpf><autorizado>true</autorizado><servico>XYZ</servico><status>true</status><mensagem>OK</mensagem><sessionId>2266</sessionId></consultaResult></consultaResponse></SOAP-ENV:Body>
</SOAP-ENV:Envelope>
Verificando o trace da integração de SessionID 2266 vemos o que ocorreu:

Pelo trace podemos ver que o Response do boConsultaCreditoXYZ voltou rapidamente, enquanto que o Response do BO boConsultaCreditoABC demorou e voltou apenas depois do tempo de espera do componente SYNC. Ou seja, o componente SYNC aguardou até 5 segundos pelo retorno dos BOs. Uma vez superado o tempo de espera verificamos quais os BOs que responderam e realizamos o tratamento desejado. Veja a lógica nos IFs que temos no nosso BP.
Lembre-se que podemos colocar o TCPTRACE para verificar o tráfego que ocorre entre o SoapUI e o nosso BS, o que é especialmente útil em situações de teste.
Com isso concluímos esta integração. Utilizamos em nosso teste o IRIS 2024.1 que está disponível para download na sua versão Community na internet.